第 一 步 - 进入收款人管理页面
在您登录万里汇(WorldFirst)账号后,请在左侧边栏点击【收款人管理】,再点击右上角【添加新的收款人】,进入【添加新的收款人】页面。您可以单个添加收款人,也可以批量添加收款人。


第 二 步 - 添加收款人
单个添加收款人
选择【单个添加收款人】,您可以添加您自己的银行卡账户或支付宝,也可以添加第三方银行卡或支付宝。

选择个人银行账户
请您选择【银行卡】,再选择【您自己的账户】,最后账户类型选择【个人】,点击【下一步】。

请您按照实际情况,选择【银行所在国家/地区】及【收款币种】等信息,完成后点击【下一步】。

请继续填写收款人备注和收款人邮箱,完成后输入支付密码,点击【提交】。

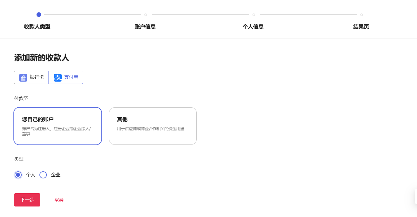
选择个人支付宝账号
请您点击【支付宝账号】,再选择【付自己账户】,最后账户类型选择【个人】,点击【下一步】。

点击【绑定支付宝】后扫描二维码进行登录,完成授权即可。

转账给第三方
其原理与上方的转账过程一样,只不过选择付款至其他即可
⚠️
这种错名提款有风险,有可能触碰审核需要提交真实的贸易资料证明,而你与提款账户的人之间只是代持关系没有贸易资料,容易构成洗钱风险,遭到资金冻结
此文章为引用万里汇官方原文,链接如下:
添加提款/转账收款人 | 万里汇跨境电商账户使用指南 | 万里汇(WorldFirst)


Discussion